Shein在线下单如何设置
Shein近期进行了物流履约的相关调整,为了帮助广大卖家更好的使用Shein平台物流,以下是Shein在线下单的具体操作步骤:
第一步:点击物流 -> 进入物流商

第二步:搜索Shein -> 点击Shein线上物流进行授权

第三步:选择【自动选择低价渠道】 -> 将启用状态打开 -> 点击设置

第四步:选择多个金额发货的渠道 -> 配置店铺对应的平台仓库 -> 点击右下角确定

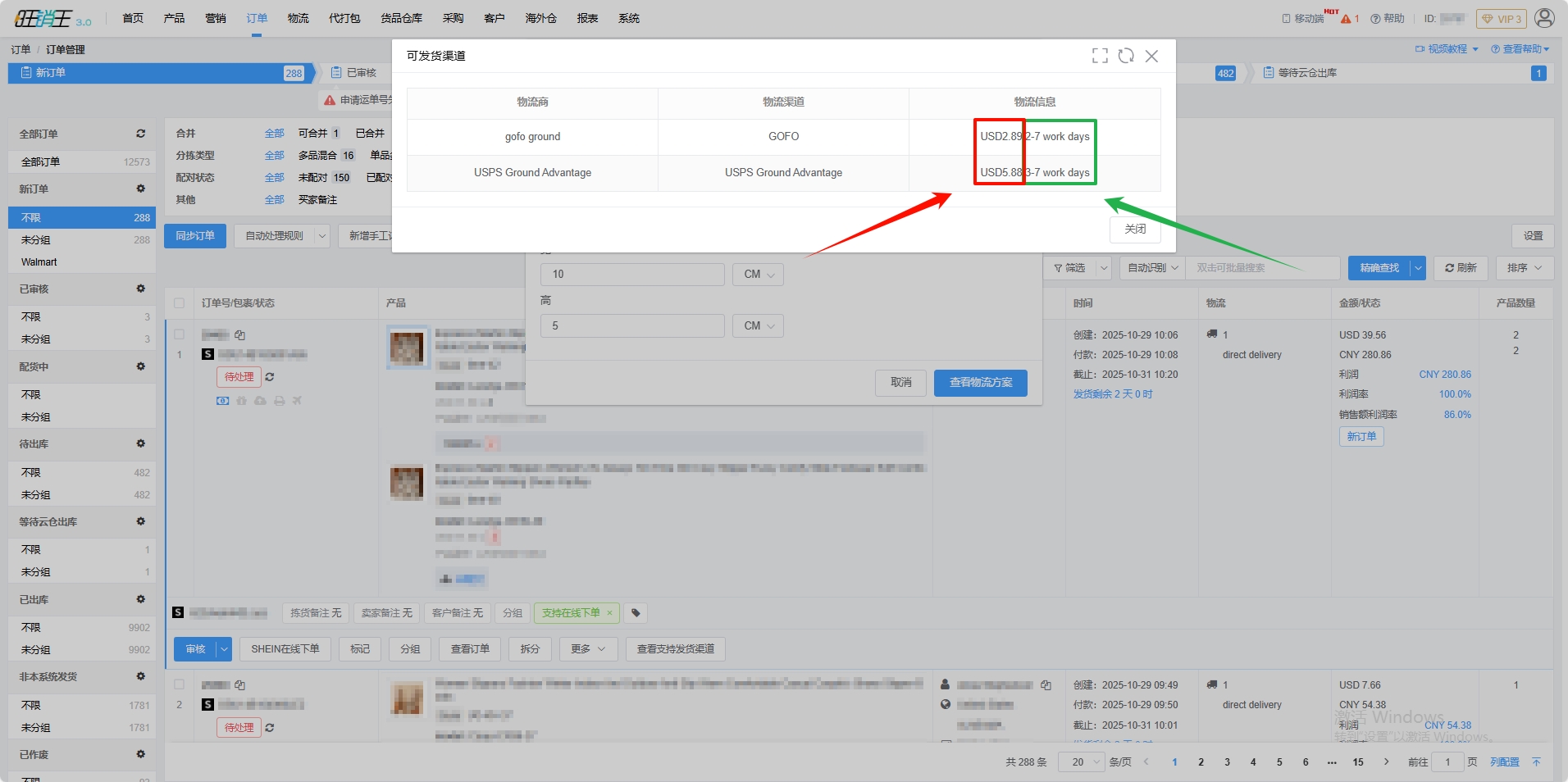
各位商家可以选择对应订单 -> 点击查看支持发货渠道

左侧红色框选为预计运费(预计运费的计算根据上一步填写的长宽高重量进行计算)绿色框选为预计运输天数

完成以上操作即可完成Shein在线下单的设置了,若各位商家遇到任何操作问题,欢迎寻找客服获取技术支持。
目录
- 最新帮助
- 虾皮广告营销
- Miravia本土
- Miravia
- Coupang
- Wish
- 阿里巴巴国际站
- Shopee 全托管
- VoghionScm
- Shopee 全球
- Temu半托管
- Walmart
- Shopfiy
- WildBerries
- Kwai
- Daraz
- TFShop
- Ebay
- 亚马逊
- 速卖通
- Lazada
- Allegro
- Jumia
- Temu 全托管
- Shopee
- Momo
- Takealot
- Ozon
- Yandex
- Mercado
- Temu 本土
- 速卖通本土
- TikTok全托管
- TikTok
- Yahoo
- Joom
- 敦煌
- shopYY
- SheIn
- Lazadajit
- Voghion
- AliExpress CIS