阿里巴巴高级版如何下载插件
为了帮助广大使用阿里巴巴高级版的卖家们快速安装旺销王ERP的插件,根据以下步骤进行操作即可快速完成插件的配置,开始体验高效集成的便捷工作流。具体安装步骤如下:
第一步:点击进入产品中心 -> 点击采集中心

第二步:点击下载安装浏览器插件

第三步:点击立即下载

第四步:查看下载 -> 点击打开下载文件所在文件夹

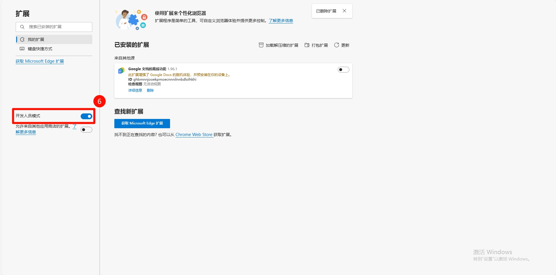
第五步:点击设置及其他 -> 找到拓展 -> 点击管理拓展

第六步:打开开发者模式

第七步:将下载的插件拖入拓展管理界面

第八步:将插件的启用开关打开

第九步:返回采集中心界面 -> 点击刷新

第十步:点击拓展 -> 找到旺销王ERP -> 点击固定到工具栏

第十一步:点击旺销王ERP插件

第十二步:点击设置 -> 找到独立部署域名 -> 在独立部署域名中填入 ali-pub.wxwerp.com

各位商家成功完成以上操作即可完成阿里巴巴高级版插件的下载了,若各位商家遇到任何操作问题,欢迎寻找客户获取技术支持。
目录
- 最新帮助
- Shopee 全托管
- 敦煌
- Joom
- Yahoo
- TikTok
- 虾皮广告营销
- Miravia
- SheIn
- Lazadajit
- shopYY
- Voghion
- AliExpress CIS
- Ozon
- Yandex
- Mercado
- Shopee
- TikTok全托管
- 速卖通本土
- Temu 本土
- Ebay
- 亚马逊
- Daraz
- TFShop
- WildBerries
- Kwai
- Shopfiy
- Momo
- Temu 全托管
- Allegro
- Lazada
- Jumia
- Takealot
- 速卖通
- Coupang
- Miravia本土
- Wish
- Temu半托管
- Shopee 全球
- Walmart
- VoghionScm
- 阿里巴巴国际站